En este post te mostraré un software gratuito que permite crear el diagrama de las tablas y sus relaciones a partir de una base de datos. No sé bien si se puede considerar así, pero esto permite generar el diagrama Entidad relación de manera automática.
Además de eso, esta herramienta permite exportar el diagrama a PDF, PNG, JPG y otros formatos. Entre las bases de datos que soporta, tenemos a:
- DB2 LUW
- DB2 z/OS
- Derby
- Exasol
- H2
- MariaDB
- Mimer SQL
- MySQL
- NuoDB
- Oracle
- PostgreSQL
- Redshift
- SQLite
- SQL Server
- Sybase
- Vertica
Yo he probado con SQLite y funciona de maravilla. Lo que vamos a usar se llama DbVisualizer.
Descarga e instalación
Vamos a descargar el software en la página oficial: https://www.dbvis.com/download/. Después lo instalamos dando Siguiente y Siguiente; su instalación es realmente sencilla.
Crear conexión
Tan pronto se instale y ejecute el software nos mostrará el asistente para crear una conexión. Colocamos el alias de la conexión (solo debe ser el nombre con el que nos vamos a referir a la conexión) y damos clic en Next.
Cuando nos pida seleccionar el Driver elegimos el que vayamos a usar. En mi caso seleccioné SQLite.

Después nos pedirá los detalles de la base de datos. En este punto seleccionamos el archivo de la base de datos (fíjate en donde dice Database file name) porque SQLite solo guarda en un archivo; supongo que para MySQL, MariaDB y otros motores se debe colocar el usuario y contraseña, además del puerto y host.

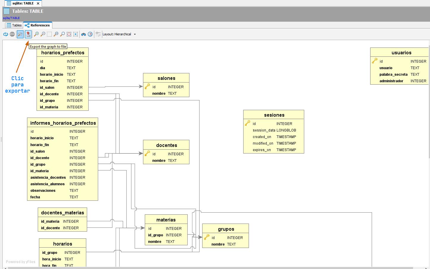
Ahora se abrirá la base de datos. A la izquierda expandimos las tablas y hacemos clic derecho para abrirlas en una nueva pestaña.

Y ahora a la derecha tendremos dos pestañas. Tables y References. Hacemos clic en References en donde ya podremos exportar el diagrama:

De este modo podemos tener el diagrama de la base de datos como imagen, PDF, etcétera. Además, las relaciones se muestran claramente, y podemos reorganizar las tablas para darles otra presentación.